简介
在企业发展初期,企业使用的系统很少,通常一个或者两个,每个系统都有自己的登录模块,运营人员每天用自己的账号登录,很方便。 但随着企业的发展,用到的系统随之增多,运营人员在操作不同的系统时,需要多次登录,而且每个系统的账号都不一样,这对于运营人员 来说,很不方便。于是,就想到是不是可以在一个系统登录,其他系统就不用登录了呢?这就是单点登录要解决的问题。
单点登录英文全称Single Sign On,简称就是SSO。它的解释是:在多个应用系统中,只需要登录一次,就可以访问其他相互信任的应用系统。
如上图所示,图中有4个系统,分别是Application1、Application2、Application3、和SSO。Application1、Application2、Application3没有登录模块,而SSO只有登录模块,没有其他的业务模块,当Application1、Application2、Application3需要登录时,将跳到SSO系统,SSO系统完成登录,其他的应用系统也就随之登录了。这完全符合我们对单点登录(SSO)的定义。
技术实现
普通认证机制
当用户在浏览器(Browser)中访问一个应用,这个应用需要登录,再填写完用户名和密码之后,完成登录认证。这时这个用户的Session中,登录状态为yes(已登录),同时服务端会发送Cookie到客户端,浏览器(Browser)就会写下(保存)一份Cookie,这个Cookie就是用户的唯一标识。下次用户再访问这个应用的时候,请求中就会携带Cookie,服务端会根据这个Cookie找到对应的Session,通过Session来判断这个用户是否登录。
同域下的单点登录
一个企业一般情况下只有一个域名,通过二级域名区分不同的系统。比如我们有个域名叫做:a.com,同时有两个业务系统分别为:app1.a.com和app2.a.com。我们要做单点登录(SSO),需要一个登录系统,叫做:sso.a.com 我们只要再sso.a.com登录,app1.a.com和app2.a.com也就登录了。通过上面的登录认证机制,我们可以知道,在sso.a.com中登录之后,其实是在sso.a.com的服务端的Session中记录了登录状态,同时在浏览器端的sso.a.com下写入了Cookie,那么我们怎么才能让app1.a.com和app2.a.com登录呢?这里存在两个问题
- Cookie 是不能跨域的,Cookie的domain属性是sso.a.com,在给app1.a.com 和 app2.a.com发送请求是带不上的
- sso、app1、app2 是不同应用,它们的session存在自己的应用内,是不共享的
那么这俩问题应该如何解决呢?
针对第一个问题:
SSO登录之后,可以将Cookie的域设置为一级域,即a.com,这样所有的子域系统都可以访问到顶域的Cookie。在我们设置Cookie的时候,只能设置顶域和自己的域,不能设置其他的域。比如:我们不能在自己的系统中给**baidu.com**的域设置Cookie。
针对第二个问题:
当在SSO系统登录了,这时再访问app1,Cookie也带到了app1的服务端(Server),app1的服务端怎么找到这个Cookie对应的Session呢?这里就要把3个系统的Session共享,如下图所示。共享Session的解决方案有很多,例如:Spring-Session。这样第2个问题也解决了
不同域下的单点登录
同域下的单点登录是巧用了Cookie顶域的特性。如果是不同域呢?不同域之间Cookie是不共享的,怎么办? 这里我们就要说一说CAS流程了,这个流程是单点登录的标准流程。
CAS基本协议过程
名词解释
Ticket Grangting Ticket(TGT) : TGT是CAS为用户签发的登录票据,拥有了TGT,用户就可以证明自己在CAS成功登录过。TGT封装了Cookie值以及此Cookie值对应的用户信息。用户在CAS认证成功后,CAS生成cookie(叫TGC),写入浏览器,同时生成一个TGT对象,放入自己的缓存,TGT对象的ID就是cookie的值。当HTTP再次请求到来时,如果传过来的有CAS生成的cookie,则CAS以此cookie值为key查询缓存中有无TGT,如果有的话,则说明用户之前登录过,如果没有,则用户需要重新登录。 Ticket-granting cookie(TGC): 存放用户身份认证凭证的cookie,在浏览器和CAS Server间通讯时使用,并且只能基于安全通道传输(Https),是CAS Server用来明确用户身份的凭证。 Service ticket(ST) : 服务票据,服务的惟一标识码 , 由 CASServer 发出( Http 传送),用户访问Service时,service发现用户没有ST,则要求用户去CAS获取ST.用户向CAS发出获取ST的请求,CAS发现用户有TGT,则签发一个ST,返回给用户。用户拿着ST去访问service,service拿ST去CAS验证,验证通过后,允许用户访问资源 CAS Server: CASServer 负责完成对用户的认证工作 , 需要独立部署 , CAS Server 会处理用户名 /密码等凭证 (Credentials) 。 CAS Client: 负责处理对客户端受保护资源的访问请求,需要对请求方进行身份认证时,重定向到 CAS Server 进行认证。(原则上,客户端应用不再接受任何的用户名密码等 Credentials )。 CAS Client 与受保护的客户端应用部署在一起,以 Filter 方式保护受保护的资源。
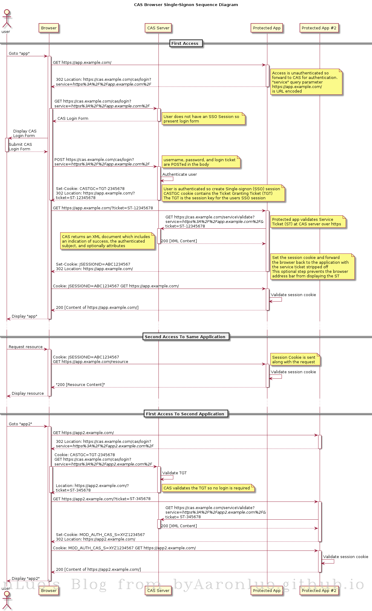
CAS 登录流程
步骤一
浏览器向CAS客户端发起登陆请求,CAS客户端生成“登陆URL”,并把浏览器重定向到该URL。 登陆URL:https://${cas-server-host}:${cas-server-port}/cas-server/login?service=${client-service-url}
其中
- cas-server-host: cas认证服务器的域名
- cas-server-port: cas认证服务器的port
- client-service-url: 用于登陆成功后,浏览器重定向的URL
步骤二
浏览器向“登陆URL”发起重定向请求,CAS服务端创建会话,把TGT(Ticket Granting Ticket)放入cookie,并返回登陆页面
步骤三
用户输入用户名和密码,然后提交登陆表单. CAS服务端通过登陆验证后,会生成一个ST(service ticket,简称ticket), 然后把浏览器重定向到${client-service-url}?ticket=${service-ticket}
步骤四
浏览器重定向到${client-service-url}?ticket=${service-ticket}发起重定向请求
步骤五
CAS客户端取出ticket,生成“ticket验证URL”,然后向"ticket验证URL"发起http GET请求 "ticket验证URL": http://${cas-server-host}:${cas-server-port}/cas-server/serviceValidate?ticket=${service-ticket}&service=${client-service-url}
步骤六
如果CAS服务器通过ticket的有效性检查,那么会返回类似如下格式的XML片段
<cas:serviceResponse xmlns:cas='http://www.yale.edu/tp/cas'>
<cas:authenticationSuccess>
<cas:user>AAAA</cas:user>
</cas:authenticationSuccess>
</cas:serviceResponse>
其中AAAA是登陆的用户名 否则返回:
<cas:serviceResponse xmlns:cas='http://www.yale.edu/tp/cas'>
<cas:authenticationFailure code='XXX'> YYY </cas:authenticationFailure>
</cas:serviceResponse>
其中:
- XXX的可能取值是INVALID_REQUEST, INVALID_TICKET, INVALID_SERVICE, INTERNAL_ERROR
- YYY是错误描述信息
至此CAS的登陆流程结束 登陆成功后,CAS客户端应该在会话中保存登陆状态信息。CAS服务器通常在步骤 6会建立ticket和${client-service-url}的映射关系,以便在登出时通知其业务系统清除缓存中的状态信息
简易步骤
- 用户访问app系统,app系统是需要登录的,但用户现在没有登录。
- 跳转到CAS server,即SSO登录系统,以后CAS Server我们统一叫做SSO系统。 SSO系统也没有登录,弹出用户登录页。
- 用户填写用户名、密码,SSO系统进行认证后,将登录状态写入SSO的session,浏览器(Browser)中写入SSO域下的Cookie。
- SSO系统登录完成后会生成一个ST(Service Ticket),然后跳转到app系统,同时将ST作为参数传递给app系统。
- app系统拿到ST后,从后台向SSO发送请求,验证ST是否有效。
- 验证通过后,app系统将登录状态写入session并设置app域下的Cookie。
至此,跨域单点登录就完成了。以后我们再访问app系统时,app就是登录的。接下来,我们再看看访问app2系统时的流程
- 用户访问app2系统,app2系统没有登录,跳转到SSO。
- 由于SSO已经登录了,不需要重新登录认证。
- SSO生成ST,浏览器跳转到app2系统,并将ST作为参数传递给app2。
- app2拿到ST,后台访问SSO,验证ST是否有效。
- 验证成功后,app2将登录状态写入session,并在app2域下写入Cookie。
SSO系统登录后,跳回原业务系统时,带了个参数ST,业务系统为什么还要拿ST再次访问SSO进行验证?登录认证通过后,为什么不能通过回调地址将用户信息返回给原业务系统,原业务系统直接设置登录状态 如果SSO没有登录,而是直接在浏览器中敲入回调的地址,并带上伪造的用户信息,业务系统会认为登录了,这里就存在票据伪造,所以业务系统还需要拿着ST再次访问SSO进行验证。
总结
- 单点登录(SSO系统)是保障各业务系统的用户资源的安全 。
- 各个业务系统获得的信息是,这个用户能不能访问我的资源。
- 单点登录,资源都在各个业务系统这边,不在SSO那一方。 用户在给SSO服务器提供了用户名密码后,作为业务系统并不知道这件事。 SSO随便给业务系统一个ST,那么业务系统是不能确定这个ST是用户伪造的,还是真的有效,所以要拿着这个ST去SSO服务器再问一下,这个用户给我的ST是否有效,是有效的我才能让这个用户访问




